영국 Sage 공식 인증 파트너 25년

Norming A/M 모듈

 

📺고정자산 관리  




Sage 300의 고정자산의 개발사는 캐나다 Norming 입니다. 주요기능은 고정자산의 취득, 감가상각, 처분 등의 고정자산의 핵심 기능을 모두 제공합니다.



Norming 고정자산 원벤더사 홈페이지 바로가기



✅ 고정 자산 개요


Sage 300 모듈과 완벽하게 통합되어 정확한 보고와 세법 및 회계 기준 준수를 보장합니다.


 Norming 자산 관리 솔루션은 대규모 차량, 중장비 또는 사무 장비 등 어떤 종류의 자산을 관리하든 기업이 자산의 운영 및 재무 성과를 최적화할 수 있도록 지원합니다.





🚛 Sage 300 고정자산 주요 기능


✅ Asset Accounting(회계)


Norming 고정 자산 관리 솔루션은 기업이 취득부터 처분까지 고정 자산의 수명 주기를 추적, 관리 및 유지할 수 있도록 종합적인 솔루션을 제공합니다.




🚛 Sage 300 고정자산 주요 기능


✅ 자산 회계




🚛 Sage 300 고정자산 주요 기능


✅ 자산 취득(인수)



미지급금(AP), 구매 주문서(PO) 또는 수동 입력을 통해 자산 취득 내역을 수집합니다. 매입 가격, 관련 세금 및 기타 비용을 포함한 자산 취득 비용을 추적합니다.



🚛 Sage 300 고정자산 주요 기능


✅ 자산 감가상각


정액법, 정율법 등 다양한 감가상각 방법을 지원합니다.
감가상각을 자동으로 계산하여 총계정원장(GL)에 기록합니다.
최대 5개의 감가상각 장부를 지원하여 세금 및 회계 목적으로 별도의 감가상각 일정을 관리할 수 있습니다.
수식 기반 감가상각을 통해 기업은 특정 비즈니스 규칙이나 재무 전략에 따라 유연하게 맞춤형 감가상각 수식을 생성하고 적용할 수 있습니다.



🚛 Sage 300 고정자산 주요 기능


✅ 자산 처분


. 매각, 폐기 또는 상각을 포함한 자산의 전체 또는 일부 처분을 관리합니다.
. 처분 시 발생하는 손익을 자동으로 계산하여 총계정원장의 해당 계정에 전기합니다.
. 보고 및 감사 목적으로 매각가, 처분 원가 및 대금(매각대금 송장 생성)을 추적합니다.



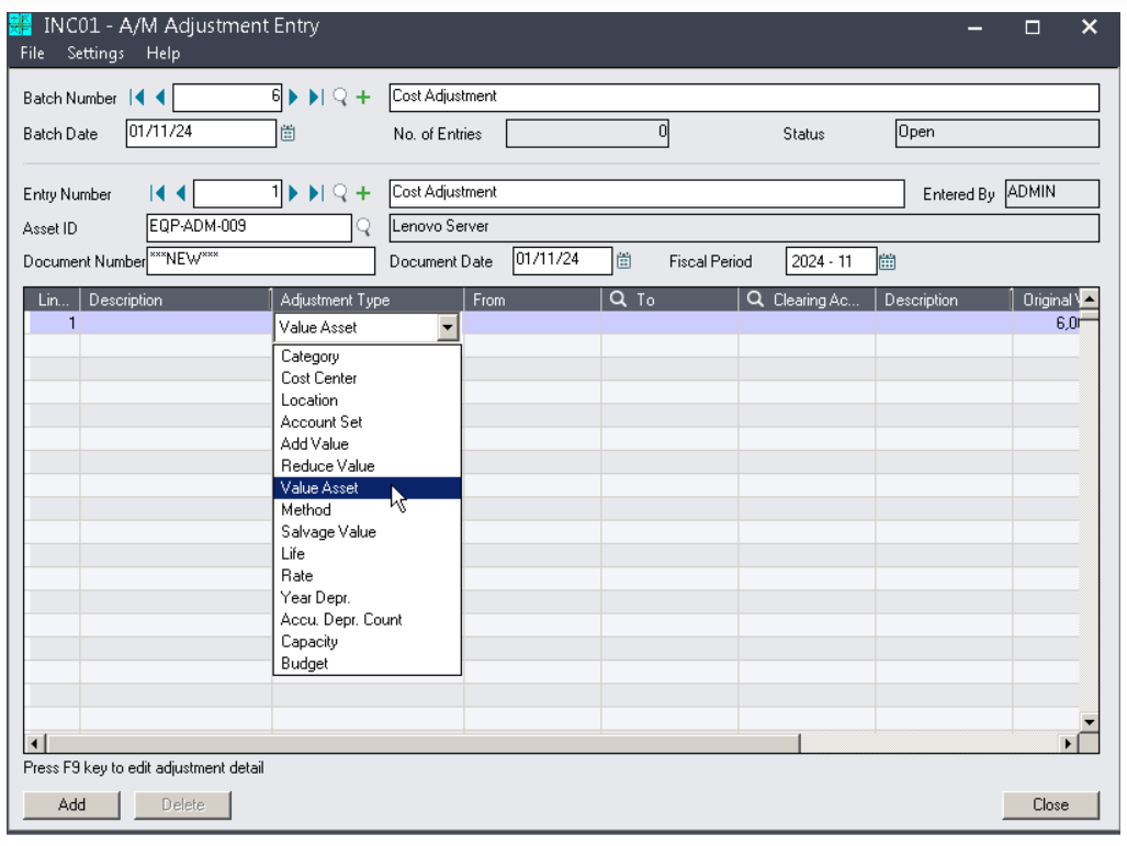
🚛 Sage 300 고정자산 주요 기능


✅ 자산 조정


. 취득 원가, 감가상각비, 위치 또는 상태와 같은 자산 관련 정보를 업데이트할 수 있습니다. 

기업은 오류를 수정하고, 자산 가치를 업데이트하고, 개선, 수리 또는 재평가와 같은 사업 활동으로 인해 변경 사항을 적용할 수 있습니다. 각 조정 사항은 Norming Asset Management에 기록되고 전체 감사 추적이 가능하므로 변경 시점, 변경자 및 변경 사유를 쉽게 추적할 수 있습니다. 이는 특히 감사 및 재무 보고에 중요한 투명성과 책임성을 보장하는 데 도움이 됩니다.



🚛 Sage 300 고정자산 주요 기능


✅ 자산 병합/분할


. 두 개 이상의 별도 자산을 하나의 통합된 자산으로 병합합니다. 

. 하나의 자산을 두 개 이상의 별도 자산으로 분할하는 것.



🚛 Sage 300 고정자산 주요 기능


✅ 자산 추적


. 표준화된 자산 추적(Norming Asset Tracking)을 통해 기업은 고정 자산의 물리적 측면을 효과적으로 관리할 수 있습니다. 이 모듈은 자산의 위치, 담당자 및 상태를 명확하고 상세하게 보여줍니다.




🚛 Sage 300 고정자산 주요 기능


✅ 바코드 및 RFID 지원


.Norming Asset Management는 바코드 및 RFID 기술을 지원합니다. 


기업은 자산에 바코드를 부착하고 바코드 스캐너를 사용하여 빠르고 정확한 자산 식별 및 추적을 수행할 수 있습니다. 자산 관리가 더욱 복잡한 기업의 경우, RFID(무선 주파수 식별) 기술을 활용하여 자산을 추적할 수 있으며, 특히 대규모 시설이나 자주 이동하는 자산의 경우 더욱 효과적입니다. 



🚛 Sage 300 고정자산 주요 기능



✅ 모바일 앱 지원(Norming eTracker)


.Norming eTracker는 Norming Asset Tracking의 모바일 확장 프로그램입니다. eTracker를 사용하면 조직에서 스마트폰이나 태블릿과 같은 모바일 기기를 사용하여 물리적 자산 감사를 수행하고, 자산 위치를 추적하고, 자산 정보를 업데이트할 수 있습니다. 모바일 앱은 바코드 스캐닝을 지원하여 사용자가 이동 중에도 자산을 쉽게 확인, 업데이트 및 관리할 수 있도록 합니다. 



🚛 Sage 300 고정자산 주요 기능


🚛 자산 유지 관리


.자산 유지보수 표준화(Norming Asset Maintenance)는 기업이 고정 자산의 유지보수 활동을 효과적으로 계획, 추적 및 관리할 수 있도록 지원합니다. 적절한 자산 유지보수는 장비 및 기계의 수명을 연장하고, 서비스 일정을 준수하며, 가동 중단 시간을 줄이고, 자산 성능을 최적화하는 데 도움이 됩니다. 유지보수 일정을 자동화하고 수리 내역을 추적함으로써 기업은 예상치 못한 고장을 줄이고 비용을 더욱 효율적으로 관리할 수 있습니다. 



🚛 Sage 300 고정자산 주요 기능


✅ 자산 리스 관리


. Norming Asset Leasing을 사용하면 기업은 공급업체로부터 자산을 임대(리스인)하든 고객에게 자산을 임대(리스아웃)하든 관계없이 임대 자산을 효율적으로 관리할 수 있습니다. 이 기능을 통해 임대 기간, 지급액, 자산 감가상각 추적 등 모든 임대 관련 활동이 IFRS 16 회계 기준을 준수하여 정확하게 처리됩니다. 




. 외상매입 (A/P)과 통합: 임대된 자산에 대한 임대료 지불은 A/P 모듈과 완벽하게 통합되어 모든 공급업체 지불이 Sage 300 내에서 추적되고 처리되도록 보장합니다.


. 외상매출(A/R)과 통합: 임대된 자산의 경우 임대료 지불 송장은 Sage 300 A/R 모듈과 통합되어 기업에서 고객에게 쉽게 청구서를 보내고 수입 지불을 추적할 수 있습니다. 


-끝-